旧システムのマイグレーション及びアプリケーション開発を、AWS のベストプラクティスで実現!オブザーバビリティを強化した運用設計も構築株式会社JPIX様のクラウドを活用した導入事例
掲載日:2024年10月16日
Warning: Array to string conversion in /home/jumpasia/jumpshare.asia/public_html/cloudpack.jumpshare.asia/wp-includes/taxonomy.php on line 3768
Warning: Array to string conversion in /home/jumpasia/jumpshare.asia/public_html/cloudpack.jumpshare.asia/wp-includes/category-template.php on line 1301
お客様の課題
- 既存環境の OS のサポート終了に伴い、AWS への移行を計画していた。
- OS のバージョンアップだけでなく、ミドルウェアのバージョンアップも行ない、既存システムと同等の機能を実装したかった。
- 運用中のサービスのため、新環境への切り替えは最小のダウンタイムで対応したかった。
対応と結果
- AWS へのマイグレーションとアプリケーション開発、運用設計までを一気通貫で対応。AWS のベストプラクティスに沿って運用効率が高く、セキュリティが担保されたシステムに刷新し、オブザーバビリティを強化した運用設計も提供した。
株式会社JPIX 様が運用されている「Wi2サービスISP連携システム」において、AWS へのマイグレーションとアプリケーション開発、運用設計をアイレットが担当しました。
既存システムの OS サポート終了に伴い、現環境と同等の機能を持つ新システムを AWS 上に構築
VNE(Virtual Network Enabler)事業者の株式会社JPIX 様(以下、JPIX 様)は、KDDI のグループ会社として ISP 事業者向けに IPv6 インターネットを提供するためのネットワーク設備等のローミングサービスを展開。ネットワーク設備等の共同利用により、高品質なネットワークを高効率・低コストに提供しています。
同社は公衆無線 LAN サービス「Wi2 300」を ISP 事業者へ提供する「Wi2サービスISP連携システム」を運用しています。同サービスは ISP 事業者の情報を登録・参照する際に利用する Web アプリケーションで、データファイルを送受信するための SFTP サーバーを利用しています。
このたび、現行環境で利用しているサーバーの OS がサポート終了を迎えるため、JPIX 様は他システムとの親和性などを考慮して AWS への移行を検討されていました。その際、既存アプリケーションのバージョンもアップデートした上で、既存システムと同等の機能や監視レベルを維持する必要がありました。
そこで同じく KDDI のグループ会社であるアイレットにご依頼いただき、マイグレーションに伴うインフラ構築からアプリケーション開発、運用設計までをトータルで対応させていただきました。
IaC や CI/CD の導入で開発効率を高めながらプロジェクトを進行。New Relic や AMS を活用し、オブザーバビリティを強化した運用設計も構築
インフラ設計はお客様の構想やご要望をいただいた上で、開発効率やセキュリティレベルの観点でより良い設計を検討。Terraform を使用した IaC(Infrastructure as Code)による構築を行ないました。また、コード変更を実行した際のテストやデリバリー、デプロイを自動化する CI/CD(継続的インテグレーション/継続的デリバリー)を導入することで、開発効率を高めています。
既存環境では OS 側の設定(cron)でプログラムを動かしていましたが、今回は AWS の Maintenance Window を活用して定期的な処理を実行し、実行状況を可視化することで、より管理しやすい仕組みを構築しました。
また、既存 DB 内のデータを Amazon RDS に移行する際は、複数の移行方法を比較検討し、よりスピーディにダウンタイムを短く移行ができる dump ファイルのリストアを採用。ミドルウェアのバージョンアップ後も問題なく実施できることを事前検証した上で導入しました。
セキュリティレベルの向上については、お客様の管理アカウントの Amazon EC2 に保存されたログを Amazon S3 へ転送する際に、IAM ロールによるクロスアカウント権限を設定。ログ転送を行なう Fluentd 側でも同様の設定を反映しています。さらに、Amazon RDS のマスターユーザーのパスワードを AWS Secrets Manager で管理し、定期的にパスワードをローテーションする仕組みを設定することでセキュリティを強化しています。
アプリケーション開発では、ミドルウェアのバージョンアップに伴い、正常に動作しなくなるコードを修正するために、一つ一つのエラーメッセージを確認しながら改修を行ないました。
監視ツールには New Relic を採用し、自社開発した自動監視ツール Advanced Monitoring System(AMS)を組み合わせることで、インフラサイドだけでなくアプリケーションも含めてシステム全体を監視するオブザーバビリティを強化。安定したサイト運用に貢献しています。
このように、AWS のベストプラクティスに沿った移行・構築・開発を行なうことで、開発効率を高めながらセキュリティが担保された新環境を提供することができました。
今後もアイレットはお客様のニーズに寄り添った開発を通じて、お客様の課題解決やビジネス成長に貢献してまいります。
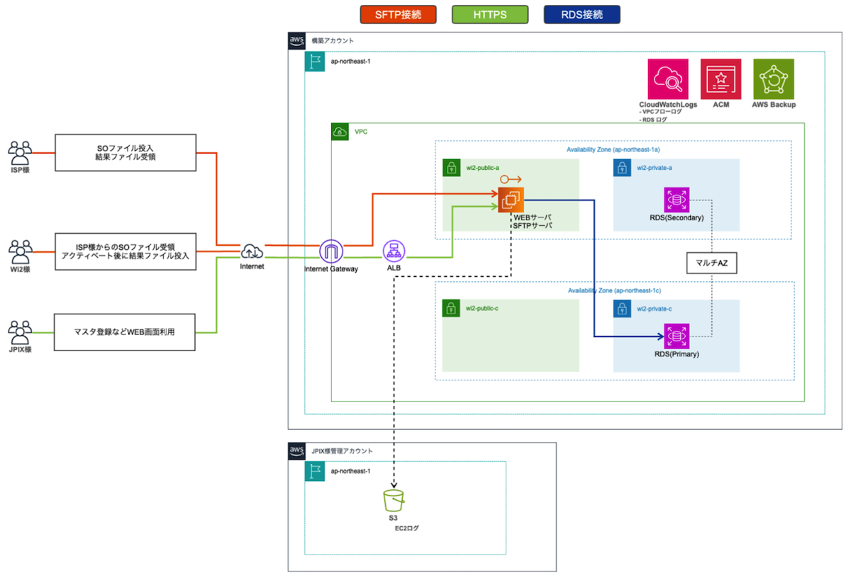
システム構成図

使用プロダクト
●AWS
・ALB(Application Load Balancer)
・Amazon EC2
・ACM(AWS Certificate Manage)
・Amazon RDS for MySQL
・Amazon CloudWatch Logs
・Amazon S3
・AWS Systems Manager Maintenance Windows
・AWS Systems Manager Run Command
・AWS Backup
●NewRelic
●Terraform
●Amazon Linux 2023
●Apache
●PHP
●Fluentd
●MySQL
| 案件名 | 旧システムのマイグレーション及びアプリケーション開発を、AWS のベストプラクティスで実現!オブザーバビリティを強化した運用設計も構築 |
|---|---|
| クライアント | 株式会社JPIX様 |
Warning: Array to string conversion in /home/jumpasia/jumpshare.asia/public_html/cloudpack.jumpshare.asia/wp-includes/taxonomy.php on line 3768